Hikashop Multi Language and canonical URL

  • Posts: 624
  • Thank you received: 24
  • Hikaserial Subscription Hikashop Multisite
5 years 11 months ago #317761

-- HikaShop version -- : 4.2.3

Hi Hikashop,

Am I missing something?

I have made a existing website to a Multi Language site (only for the webshop feedback and checkout), but the canonical URL from the categories and products doesn't seem to be automatically generated. But we have configured it. As a result, you will become unnoticed again in the Dutch language checkout and you will not see the language you chose at the start.



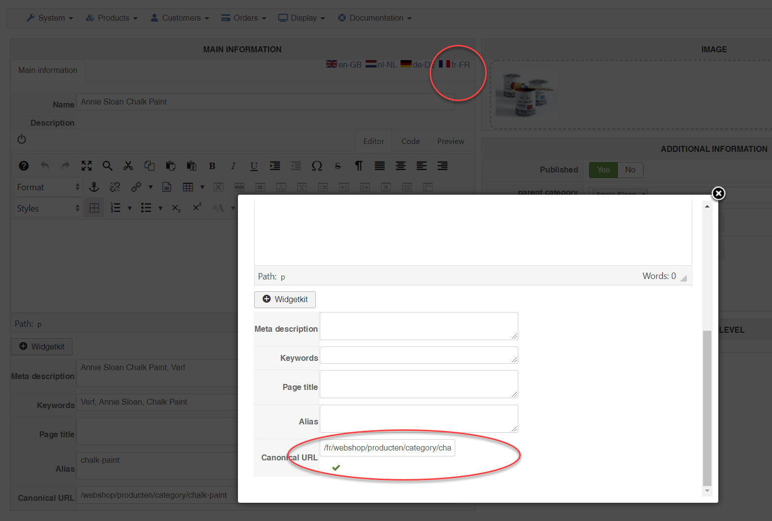
For example if you go to a category overview in French ( milenasvintage.nl/fr/webshop/producten ) and I click on one of the categories, you wil see the Dutch Cononical URL (default without nl in the URL ) From that moment you are no longer on the French site and don't get a French checkout

Also when fill in the France canonical URL like (/fr/webshop/producten/category/chalk-paint) then still I see the Dutch one if I click on that category with the French language. Ultimately, this is the same issue for the products. Hope you can give me a hint.



We like to use the canonical URL for SEO and also we use Hikashop Google Products Plugin.

Kind reqards,
Lumiga


Kind regards,
Lumiga
Attachments:
Last edit: 5 years 11 months ago by Lumiga.

Please Log in or Create an account to join the conversation.

  • Posts: 85390
  • Thank you received: 13954
  • MODERATOR
5 years 11 months ago #317795

Hi,

HikaShop does not support saving automatically the canonical URL of other languages in Falang. That's something that needs to be done manually in the backend.
However, once you do that, it will use the canonical URL of the current language.
If not, then either Falang's plugin is not activated, or the translation is not activated in Falang or you have some caching on your pages and you didn't clear it before testing the change.

Please Log in or Create an account to join the conversation.

  • Posts: 624
  • Thank you received: 24
  • Hikaserial Subscription Hikashop Multisite
5 years 11 months ago #317824

Oké we don't have Falang installed and we won't because we don't want to translate the products. We only want to give the clients a checkout in there own language.

So the only way to do that is to turn of canonical URL's I think. Is that correct?


Kind regards,
Lumiga

Please Log in or Create an account to join the conversation.

  • Posts: 85390
  • Thank you received: 13954
  • MODERATOR
5 years 11 months ago #317825

Hi,

If you don't have Falang on your website, then you should not have the translation interface with the flags.
And even if you do, the information you enter there won't be taken into account as that requires the Falang driver system plugin.

So if you want a multilingual website with canonical URLs, it's possible, but you need to turn off the "force canonical URLs on listings" setting. Only the canonical URL will be indexed by search engines, so you still won't have "duplicate content" issues, but the customers will be able to access the product details page from different URLs, which isn't a problem per se (it's only a problem if you configured your shop to display different modules, etc based on the URL's menu item as you'll see the product details page differently based on the URL used).

Please Log in or Create an account to join the conversation.

  • Posts: 18
  • Thank you received: 0
4 years 8 months ago #334615

Hi Nicolas,
I need some help please.

1) I dont understand what you are saying. You said to turn off the force canonical urls setting, then how will the search engine list only the canonical urls? Since the canonicals are off.

2) For example, if I have the category "featured" products and put a product there as a second category, and the canonical setting is off with no canonical URL in the product details, then I see in the xml map, two links of the product. One on its original category and one on the featured products category. So google sees two links for the same product. So its a duplicate. Correct?

3) So as I understand it, I need to have force canonical on and fill the canonicals so the xml map will only show one url for the product: the cannonical. And this applies if you have a category "new products" or a product in a subcategory (you have one link for the main category and one in the subcategory). So we need canonicals to be ok with the xml map and google. Correct?

4) But then if you have another language, the problem is, the canonical url is not automatically filled and if you dont fill it, then the system uses the canonical url of the main language! So there is a language switch there, if you try to access the product from a second language it redirects to the main language version of the product, correct?

5) So someone should also fill the "translated" cannonical links to be correct. Right?

Could you please confirm that this is the best approach for a multi language site that, as most of sites, has categories secondary as "new products", "featured products" etc?

Thank you in advance

Please Log in or Create an account to join the conversation.

  • Posts: 85390
  • Thank you received: 13954
  • MODERATOR
4 years 8 months ago #334626

Hi,

1. The "force canonical URLs on listings" setting is to use the canonical URLs on products listings instead of the dynamically generated URLs. This is something else than the "canonical" meta tag added to the product page when you have the "canonical URL" field filled in on your product. And that's this meta tag that search engines use to reference your pages, so as long as the canonical URL setting of your products is filled with a valid URL you want to reference for your products, turning on or off the "force canonical URLs on listings" setting doesn't change anything for search engines.
That setting is only there so that your users can see the same URL search engines will see.

2. That's correct. You need a canonical URL filled in to avoid that.

3. That's correct, you need the canonical URL fileed, but you don't need the "force canonical URLs on listings" setting to be activated.

4. If you have the "force canonical URLs on listings" setting activated, that's indeed the problem you'll have if you don't enter a canonical URL for each language. That's why I recommended to turn off that setting. That way, HikaShop will generate the URL in the correct language on the listings, while search engines will see only the canonical URL you entered in the product. And it will all work out.

5. That would be better. That way, it can work even with the "force canonical URLs on listings" setting activated. And with that setting turned off, search engines would be able to index one URL per language per product instead of one URL per product. But it can still work without.

Please Log in or Create an account to join the conversation.

  • Posts: 18
  • Thank you received: 0
4 years 8 months ago #334627

Hi Nicolas thank you very very much for taking the time to explain everything!

With your explaining and some testing I now understand a lot of things.

But my conclusion is that in a Multilanguage site one must absolutely use canonical urls in all languages, because its crucial for search engines to be able to index one URL per language per product instead of one URL per product. If you don't fill in the canonical urls in secondary languages, I saw that the links of these languages are nowhere to be found in the xmls, so secondary languages are like invisible to search engines. Correct?

So ultimately, the best practice is to use canonical urls for all languages and I prefer to use "force and generate if missing" because in this way hikashop fills automatically at least the canonical of the main language.

Do you agree?

Thanks again.

Please Log in or Create an account to join the conversation.

  • Posts: 85390
  • Thank you received: 13954
  • MODERATOR
4 years 8 months ago #334628

Hi,

That's correct, if you want one URL referenced per product per language, you need a canonical URL filled in for each language for each product.

I would rather recommend you either turn off that setting or set it to use the canonical URL if present.
That's because if you set it to "force and generate if missing", it will indeed generate the canonical URL for the product but :
- it might not be for the main language. It depends which language will be used first to display a listing of products with that product on the frontend first.
- once the system fills in the canonical URL of the main product, you can't easily get the canonical URL of the other languages to fill in the "canonical URL" field of each translation popup of the product. You'll basically need to write the URL manually. With the setting turned off, you can first access the product in each language on the frontend, copy / paste the URL of the product for each language in a texte file on your localhost, and then go in your HikaShop backend, edit the product and enter the URL for each "canonical URL" field.

Please Log in or Create an account to join the conversation.

  • Posts: 18
  • Thank you received: 0
4 years 8 months ago #334629

OK thanks for pointing that out.
I think we now have a complete guide for multi language shops and canonical URLs!

Thanks again.

Please Log in or Create an account to join the conversation.

Time to create page: 0.573 seconds
Powered by Kunena Forum