Je n'arrive pas à personnaliser la page de paiement avec Stripe

  • Posts: 341
  • Thank you received: 62
  • Hikashop Business
11 months 3 weeks ago #366751

Bonjour,

dans un précédent post, Nicolas m'a expliqué qu'il était possible de personnaliser la page de paiement du plugin Stripe que j'utilise depuis 2 jours.

Je voudrai personnaliser la page où s'affiche les informations à saisir pour la carte bleue. Aujourd'hui, c'est tellement sobre que c'est assez déroutant. Aucune explication. Je voudrai renforcer la confiance avec un message.

Voici ce qui a été écrit :
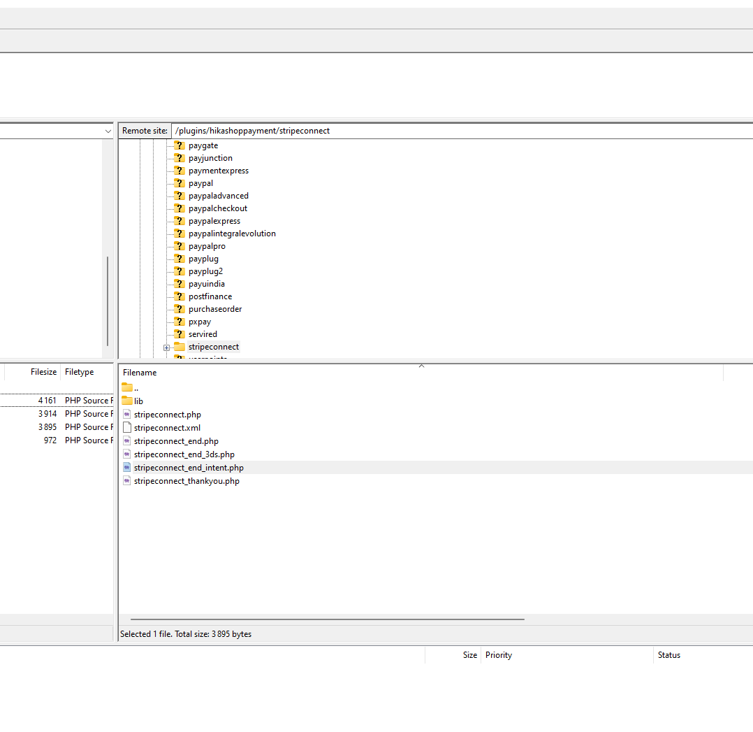
"2. Vous pouvez faire un override de cet affichage. Pour cela, copiez le fichier plugins/hikashoppayment/stripeconnect/stripeconnect_end.php vers templates/YOUR_TEMPLATE/hikashoppayment/stripeconnect_end.php via FTP.
Ensuite, vous pouvez modifier le fichier copié en ajoutant l'HTML de votre titre au tout début du fichier par exemple."

J'ai essayé mais cela ne fonctionne pas. Je ne vois aucune modification. Je vous ai attaché une copie d'écran.
J'ai bien créé le dossier hikashoppayment dans mon template. ENsuite j'ai mis le fichier modifié. J'ai même essayé de créer un dossier stripeconnect mais rien n'y fait.

Pourriez-vous me dire comment faire pour personnaliser cette page de saisir d'informations?
J'ai cherché sur internet mais je n'ai rien trouvé.

Merci par avance pour votre aide.

Sincèrement
A. Guillen

Attachments:
Last edit: 11 months 3 weeks ago by guillenphoto.

Please Log in or Create an account to join the conversation.

  • Posts: 85443
  • Thank you received: 13970
  • MODERATOR
11 months 3 weeks ago #366760

Bonjour,

Ca me semble bien pourtant.
Essayez de rajouter une ligne:
<?php exit; ?>
au début du fichier original, puis faites un test pour voir si le fichier original est utilisé.
Il est possible que ce soit un autre fichier _end en fonction de comment est configuré votre méthode de paiement Stripe, et qu'il faille plutôt faire un override de stripeconnect_end_3ds.php ou stripeconnect_end_intent.php

Please Log in or Create an account to join the conversation.

  • Posts: 341
  • Thank you received: 62
  • Hikashop Business
11 months 3 weeks ago #366767

Bonjour Nicolas,

je vous remercie pour votre réponse.

J'ai ajouté votre ligne <?php exit; ?> aux 3 fichiers suivants dans le dossier original :
stripeconnect_end_3ds.php, stripeconnect_end_intent.php, stripeconnect_end.php.

Aucun changement sur le comportement du paiement par Stripe.

Comme moyen de paiement j'ai choisi 3DSecure. Il y en a un second mais il est en mode legacy.

Je modifie le source avec Coffee Cup. Tout a l'air correct. J'ai vérifié avec NotePad.

Je vous ai attaché les copies d'écran. Je dois faire quelque chose qui ne va pas mais je ne vois pas quoi.
Décidémment pas trop de chance avec Hikashop en ce moment.

Je pense que vous verrez l'erreur plus facilement que moi. Trop le nez dans le guidon.

SIncèrement,
A. Guillen

Attachments:
Last edit: 11 months 3 weeks ago by guillenphoto.

Please Log in or Create an account to join the conversation.

  • Posts: 26333
  • Thank you received: 4065
  • MODERATOR
11 months 3 weeks ago #366769

Bonjour,

Pour une configuration "classique", c'est la vue "end_intent" qui sera utilisée.
La vue "end" est pour le mode legacy "token" et la vue "end_3ds" est utilisée lors du retour de demande de confirmation du 3DSecure.

Je vous invite à nous faire une capture d'écran de ce que vous souhaitez personnaliser ainsi que la configuration de votre plugin.
Car si vous n'êtes pas en mode "end" mais en mode "checkout", la personnalisation est alors bien différente.

Cordialement,


Jerome - Obsidev.com
HikaMarket & HikaSerial developer / HikaShop core dev team.

Also helping the HikaShop support team when having some time or couldn't sleep.
By the way, do not send me private message, use the "contact us" form instead.

Please Log in or Create an account to join the conversation.

  • Posts: 341
  • Thank you received: 62
  • Hikashop Business
11 months 3 weeks ago #366771

Bonjour Jérôme,

je vous remercie pour votre réponse et vos explications.

Tout fonctionne parfaitement maintenant. J'ai utilisé les paramètres suivants :
Payment Mode : End Page.
Payment Interface : Card (by Stripe Token - Legacy)
Preferred Charge Mode : direct.

Je peux maintenant customiser la page stripeconnect_end.php en ajoutant 2 phrases d'explication.

Je dois avouer que sans vos explications, je n'aurai jamais trouvé la réponse.
J'ai cherché en vain une page d'aide. J'ai dû mal cherché.

Merci
Sincèrement,
A. Guillen

Last edit: 11 months 3 weeks ago by guillenphoto.

Please Log in or Create an account to join the conversation.

  • Posts: 26333
  • Thank you received: 4065
  • MODERATOR
11 months 3 weeks ago #366778

Bonjour,

Je vous invite fortement à ne pas utiliser le mode "Card - Legacy" mais à bien utiliser le mode "Stripe Elements (3D Secure)" qui utilise le système "Payment Intent" de Stripe.
L'API "token" est dépréciée par Stripe et je ne pourrais vous garantir son bon fonctionnement sur la durée.

Cordialement,


Jerome - Obsidev.com
HikaMarket & HikaSerial developer / HikaShop core dev team.

Also helping the HikaShop support team when having some time or couldn't sleep.
By the way, do not send me private message, use the "contact us" form instead.

Please Log in or Create an account to join the conversation.

  • Posts: 341
  • Thank you received: 62
  • Hikashop Business
11 months 3 weeks ago #366779

Bonjour Jérôme,

je vous remercie pour votre réponse.

Je viens juste de changer le mode du paramètre Payment Interface en 3D Secure.
J'ai aussi reporté la modification que j'avais faite dans le fichier stripeconnect_end.php dans le fichier stripeconnect_end_3ds.php.

Tout fonctionne correctement.

Pas facile de comprendre tout ce jargon technique...

ENcore merci.

Sincèrement,
A. Guillen

Please Log in or Create an account to join the conversation.

Time to create page: 0.054 seconds
Powered by Kunena Forum