export orders in csv - wrong results

  • Posts: 2
  • Thank you received: 0
11 years 6 months ago #175119

-- HikaShop version -- : 2.3.3
-- Joomla version -- : 3.3.6

Hi and congratulation for your component.
I have hikashop 2.3.3.
My problem is when i try to export my orders with mass action to csv file, it brings me only the last order and not all orders in state created that i have my filter.

Inside the mass action when i put the button Process it brings me all orders with is right.

thank you

Please Log in or Create an account to join the conversation.

  • Posts: 13201
  • Thank you received: 2322
11 years 6 months ago #175133

Hi,

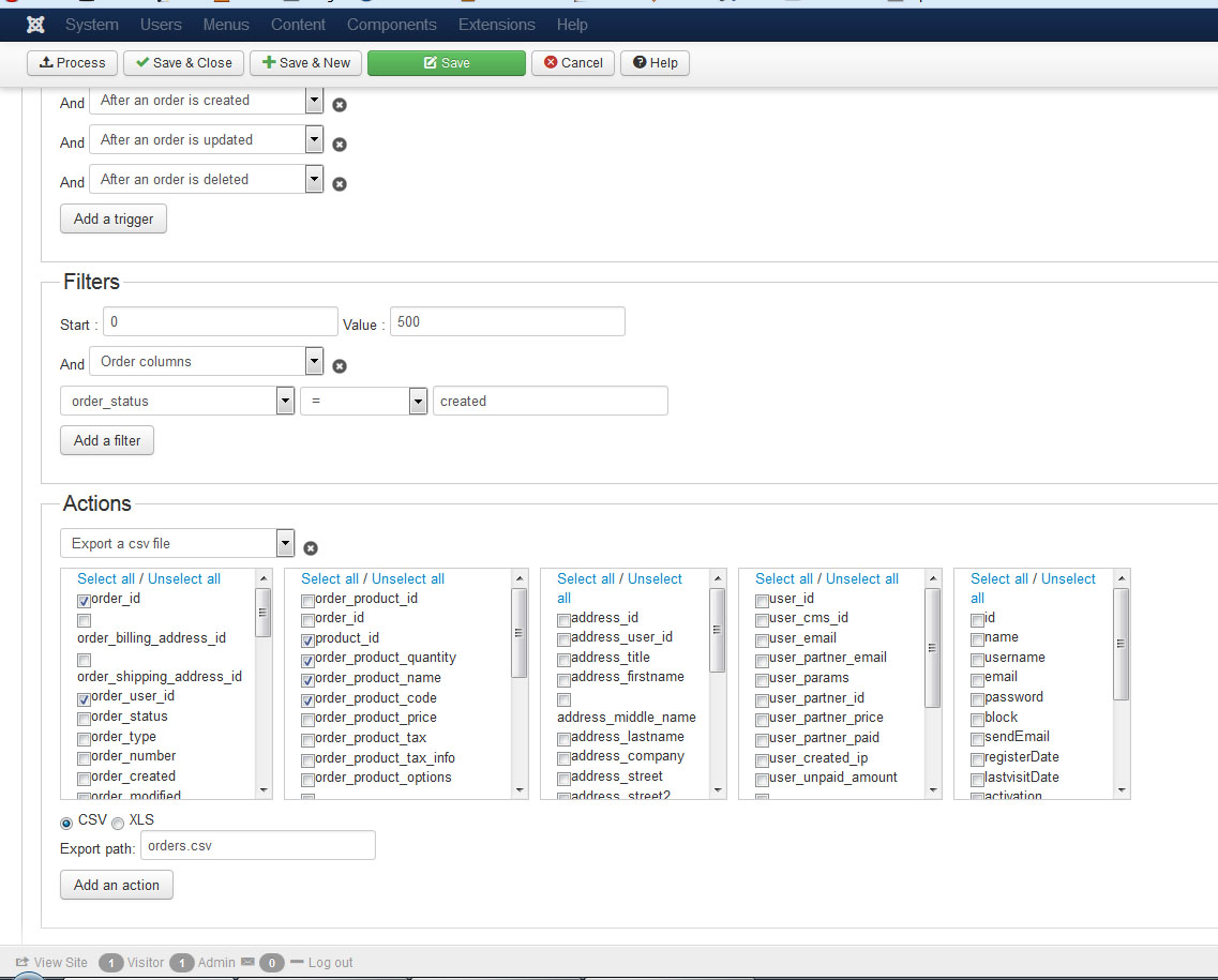
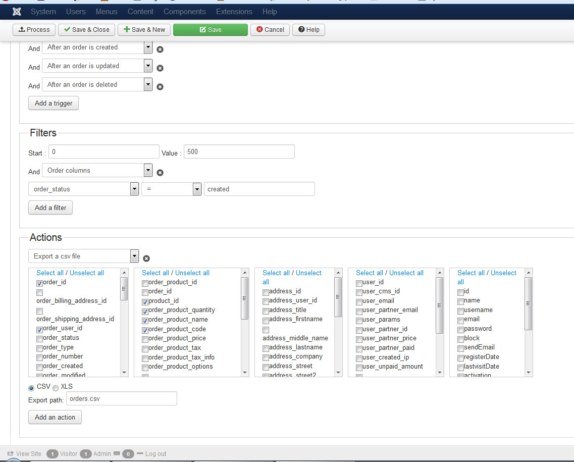
Please give us a screenshot of your mass action settings.
Thanks to that we will see if there is a setting error, or we will be able to reproduce the issue on our end.

The following user(s) said Thank You: rantaplan

Please Log in or Create an account to join the conversation.

  • Posts: 2
  • Thank you received: 0
11 years 6 months ago #175208

Thanks for the reply,
i send you my settings and the csv files

Attachments:

Please Log in or Create an account to join the conversation.

  • Posts: 85544
  • Thank you received: 13992
  • MODERATOR
11 years 6 months ago #175232

Hi,

The issue is with your mass actions triggers. If you set a trigger for an "on after order is..." you'll get only the information on that product in your mass action trigger.
If you want to get all the orders in a CSV in an automated fashion, it's the "every minute/hour/day/week" trigger that you want to use instead and in that case, it will work like when you click on the "process" button.

The following user(s) said Thank You: rantaplan

Please Log in or Create an account to join the conversation.

Time to create page: 0.071 seconds
Powered by Kunena Forum