Position of checkout "terms & conditions" window

  • Posts: 1
  • Thank you received: 0
12 years 4 months ago #136211

Hello,

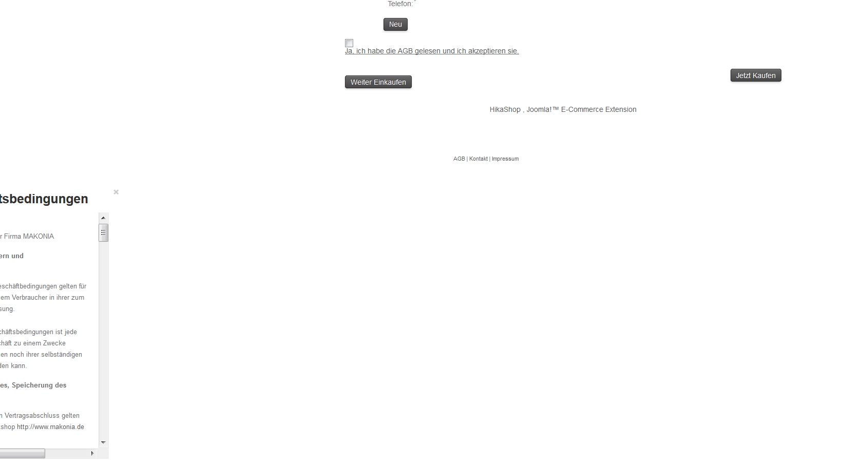
I have a problem with the position of the window that appears when u click on "show terms and conditions" during the checkout process.

Code says:
<div id="modal-shop_terms_and_cond" class="modal hide fade in" style="width: 470px; height: 570px; margin-left: -235px; display: block;" aria-hidden="false">

I can't override the margin instruction via CSS. Where can I change the "margin-left: -235px"?

Thx for your help!




-- url of the page with the problem -- :http://makonia.de/index.php/alle-artikel
-- HikaShop version -- : 2.2.2
-- Joomla version -- : 3.15

Attachments:
Last edit: 12 years 4 months ago by MrGreen.

Please Log in or Create an account to join the conversation.

  • Posts: 12953
  • Thank you received: 1778
12 years 4 months ago #136235

Hi,
You'll just have to use some CSS code like :

#modal-shop_terms_and_cond {
margin-left: 750px !important;
}

Please Log in or Create an account to join the conversation.

Time to create page: 0.070 seconds
Powered by Kunena Forum