Checkout Progress Bar Skips Terms and Conditions

  • Posts: 109
  • Thank you received: 5
11 years 6 months ago #175765

-- HikaShop version -- : 2.3.3
-- Joomla version -- : 3.3.6

Hello, there.

Good afternoon!

Clicking on the steps on checkout progress bar sometimes allows the Terms and Conditions to be skipped. Please see attached some examples.

Please could you advise if this is a bug which will be fixed soon or let me know how to customise/configure Hikashop to ensure that the check on the Terms and Conditions are always enforced?

Thanks.

Take care!

Please Log in or Create an account to join the conversation.

  • Posts: 12953
  • Thank you received: 1778
11 years 6 months ago #175798

Hello,
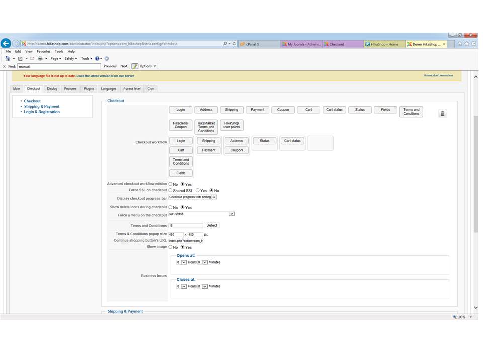
Can you show me how did you configured your checkout workflow via "Hikashop->System->Configuration->Checkout" through some screenshots ?

Please Log in or Create an account to join the conversation.

  • Posts: 109
  • Thank you received: 5
11 years 6 months ago #175900

Thanks, Mohamed Thelji.

Apologies forgot to attach earlier.

Here it is.

Take care!

Attachments:

Please Log in or Create an account to join the conversation.

  • Posts: 13201
  • Thank you received: 2322
11 years 6 months ago #175923

Hi,

Please give us a link to your website in order to reproduce the issue directly.
Do you have edited any views related on the checkout ?

Please Log in or Create an account to join the conversation.

  • Posts: 109
  • Thank you received: 5
11 years 5 months ago #176176

Hello, Xavier.

Good afternoon!

There wasn't anything unusual that I have done. Just to be sure, I installed a brand new Joomla installation (version 3.3.6), followed by the Hikashop installation (version 2.3.3) and then configured products and checkout flow as per the previous attached images.

I managed to reproduce the errors. In fact, I went into the Hikashop live demo and configured the checkout flow accordingly and managed to reproduce the error there as well (please see attached).

Thanks.

Take care!

Attachments:

Please Log in or Create an account to join the conversation.

  • Posts: 26334
  • Thank you received: 4065
  • MODERATOR
11 years 5 months ago #178331

Hi,

Even if you can "skip" the check of the "terms & condition" using the checkout bar ; you can skip it for the order validation.
In the last step, for the order confirmation, the checkout system call every controller of your checkout workflow.
So the "check terms" will be called and if the user did not accept it ; he will be redirected to the step which include the controller.

Regards,


Jerome - Obsidev.com
HikaMarket & HikaSerial developer / HikaShop core dev team.

Also helping the HikaShop support team when having some time or couldn't sleep.
By the way, do not send me private message, use the "contact us" form instead.

Please Log in or Create an account to join the conversation.

Time to create page: 0.084 seconds
Powered by Kunena Forum