Addresses of customer are not selectable in Market

  • Posts: 10
  • Thank you received: 0
11 years 7 months ago #176000

-- HikaShop version -- : 2.3.3
-- HikaMarket version -- : 1.4.4
-- Joomla version -- : 3.2.3
-- PHP version -- : 5.3.3
-- Browser(s) name and version -- : Safari 7.1

When I create an order in HikaMarket, I can not use the entered addresses from the customer. The invoice address is copied correctly from the customer but i can not access the addresses for the shipment address. What should be done to get an selection screen to obtain the entered addresses?

Please Log in or Create an account to join the conversation.

  • Posts: 26360
  • Thank you received: 4066
  • MODERATOR
11 years 7 months ago #176016

Hi,

Can you please precise what you mean with "selection screen to obtain the entered addresses" ?
Do you want to not edit the order addresses but to have something in order to pick up an existing address for the customer ?

Regards,


Jerome - Obsidev.com
HikaMarket & HikaSerial developer / HikaShop core dev team.

Also helping the HikaShop support team when having some time or couldn't sleep.
By the way, do not send me private message, use the "contact us" form instead.

Please Log in or Create an account to join the conversation.

  • Posts: 10
  • Thank you received: 0
11 years 7 months ago #176019

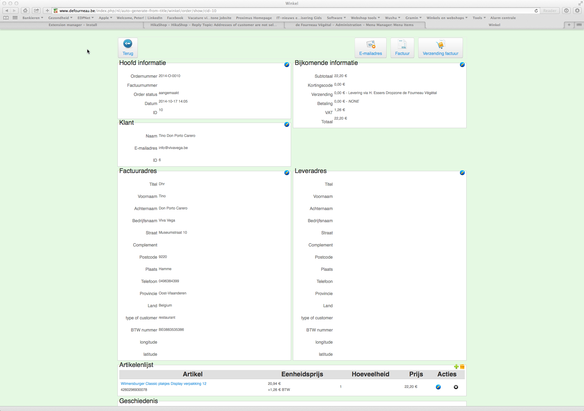
I have created customers with the default address (for invoicing) this address contains the field VAT. I added also other addresses which are the delivery addresses (see attachment 1). When I enter an order I want to be able to use those addresses I entered during customer creation.

When I enter an order I can select the default address for invoicing for the delivery address I have always to enter the address for each order although I have entered them already at customer level. Can I use the addresses entered at customer again?

Attachments:

Please Log in or Create an account to join the conversation.

  • Posts: 26360
  • Thank you received: 4066
  • MODERATOR
11 years 7 months ago #176031

Hi,

So you want to be able to select an address and not edit it ?
Or you want to set the customer address for the billing and shipping address when setting a customer to the order ?

Regards,


Jerome - Obsidev.com
HikaMarket & HikaSerial developer / HikaShop core dev team.

Also helping the HikaShop support team when having some time or couldn't sleep.
By the way, do not send me private message, use the "contact us" form instead.

Please Log in or Create an account to join the conversation.

  • Posts: 10
  • Thank you received: 0
11 years 7 months ago #176277

When i select a customer it should propose me the possibility to select an address for invoicing and for shipment, when i don't select one then I have to enter it manually.

Please Log in or Create an account to join the conversation.

  • Posts: 26360
  • Thank you received: 4066
  • MODERATOR
11 years 7 months ago #176295

Hi,

I added your request in our TODO list for HikaMarket (frontend) and HikaShop (backend).

Regards,


Jerome - Obsidev.com
HikaMarket & HikaSerial developer / HikaShop core dev team.

Also helping the HikaShop support team when having some time or couldn't sleep.
By the way, do not send me private message, use the "contact us" form instead.
The following user(s) said Thank You: peter.feyen

Please Log in or Create an account to join the conversation.

Moderators: Obsidev
Time to create page: 0.058 seconds
Powered by Kunena Forum